Courier Management System in PHP and MySQL
Are you looking to create a seamless and efficient courier management system using PHP and MySQL ? Look no further! In this article, we will guide you through the process of setting up a courier management system that will streamline your operations and enhance your customer experience.
Check more Projects :- https://www.youtube.com/@Decodeit2/playlists
Introduction
Courier management systems are essential for businesses that rely on timely and accurate deliveries. By using PHP and Mysql, you can create a customized system that meets your specific needs. This powerful combination of programming languages allows for robust functionality and seamless integration with your existing systems.
Step 1: Making the Project
To start, you will need to set up a new project in your preferred PHP development environment. You can use tools like XAMPP or WAMP to create a local server for testing. Once you have your project set up, you can begin designing the database structure for your courier management system.
Check 100+ JAVA Spring Boot Projects with Source Code
Step 2: Essential Features
- Remote Tracking and Address Modification: Conveniently track your parcel’s journey in real-time from anywhere and update delivery addresses as needed, ensuring seamless delivery.
- Effortless Parcel Placement: Easily initiate the process of sending a new parcel, streamlining the logistics involved for both sender and recipient.
- Timely Delivery Status Updates: Stay informed with timely notifications regarding the status of your parcel, including when it’s out for delivery or if there are any delays.
- Comprehensive Consignment History: Access a detailed history of all consignments, providing transparency on parcels delivered and those still in transit, aiding in efficient management of shipments.
- Responsive Feedback and Support: Enjoy responsive customer support for any feedback, queries, or concerns, ensuring a smooth and satisfactory delivery experience.
Step 3: Required Software and Tools
To build a courier management system in PHP and Mysql, you will need to have a basic understanding of both languages. In addition, you may want to use frameworks like Laravel or CodeIgniter to speed up the development process. You will also need a database management tool like PhpMyAdmin to create and manage your database.
- PHP: Install PHP on your local machine or a web server to run dynamic PHP code.
- MySQL: Set up a MySQL database to store user information and authenticate login credentials.
- HTML and CSS: Use HTML and CSS to design the login form and style it according to your preferences.
- Text Editor: Choose a text editor of your choice (e.g., Visual Studio Code, Sublime Text) for writing PHP and HTML code.

Step 4: Running the Web Application
- Launch XAMPP Control Panel: Open the XAMPP Control Panel to initiate the setup process.
- Start Apache Server: Click on the “Start” button to activate the Apache server.
- Start MySQL: Initiate MySQL by clicking on its respective “Start” button.
- File Creation: Generate all the essential files required for the login system.
- Create Login Table: Utilize phpMyAdmin in XAMPP to create the login table within the database.
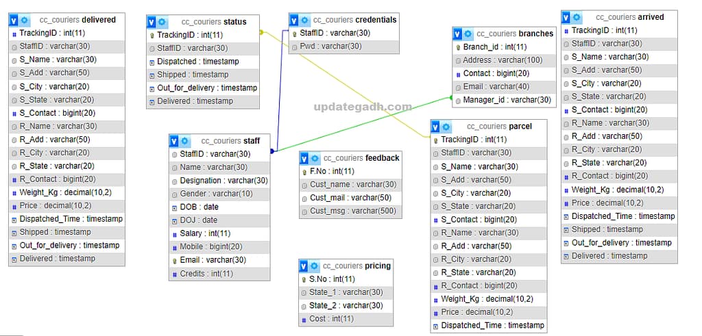
Step 5 : Screenshot







Database :-

Complete Demo Video :- Click here
Step 6 : Buy and Download [ Note: Project Only for Educational Purpose]
- Virus note: All files are scanned once-a-day by updategadh.com for viruses, but new viruses come out every day, so no prevention program can catch 100% of them
- FOR YOUR OWN SAFETY, PLEASE:
- 1. Re-scan downloaded files using your personal virus checker before using it.
- 2. NEVER, EVER run compiled files (.exe’s, .ocx’s, .dll’s etc.)–only run source code.

- Buy This Project :-Click Here
- Download All Free Project :- Click here

Document and Reports
This document file contains a project Synopsis, Reports, and various diagrams. Also, the abstract pdf file is inside the zip and you can modify it accordingly. Documents and Reports take 2-3 days to create as per the user Requirements
Report are available for this ,
Conclusion
In conclusion, developing a courier management system in PHP and Mysql can greatly improve the efficiency and effectiveness of your delivery operations. By following the steps outlined in this article, you can create a customized system that meets your business needs and enhances your customer service. So why wait? Start building your courier management system today and take your delivery services to the next level!
Latest Post
🎓 Need Complete Final Year Project?
Get Source Code + Report + PPT + Viva Questions (Instant Access)
🛒 Visit UpdateGadh Store →